# 致信常见问题解决方案
# 一、单机环境部署失败
####注:单机环境部署建议使用新的环境,不能跟别的应用共用,会导致部署失败
# a)服务器环境基础环境要求
# 登录 ROOT 用户进行安装部署。
# 关闭防火墙。
# 命令:systemctl stop firewalld
# 命令:systemctl disable firewalld
# 关闭 SELINUX
# 命令:
# getenforce 是查看selinux状态命令;
# 如果 SELINUX=enforcing(或 SELINUX=permission )则修改为 SELINUX=disabled
# 通过命令 vi /etc/selinux/config 来修改 SELINUX=disabled,
# 修改后重启操作系统,修改的配置才生效。
# 致信服务器支持的操作系统
# 操作系统类别 详细信息
# Linux CentOS 7.2-7.9_x64 版本
# Red Hat Enterprise Linux 7.2_-7.9_x64 版本
# Ubuntu18或20(server版)
# 查看版本命令:cat /etc/redhat-release

# b)服务器环境不是纯净环境,进行清理,重新部署
注:确保是新的机器,不保留服务器的任何数据
# 命令:
# systemctl stop supervisord
# systemctl stop mysql
# pkill fdfs
# for i in df -h | grep docker| awk '{print $6}' ;do umount $i;done
# rm -rf /usr/lib/systemd/system/mysql.service
# rm -rf /rcloud/*
# rm -rf /opt/*
# rm -rf /etc/my.cnf
# rm -rf /etc/supervisord.conf
# rm -rf /etc/systemd/system/supervisord.service
# sed -i 's/export.*//g' /root/.bashrc
# sed -i 's/.=.//g' /etc/sysctl.conf
# sed -i 's/.*655535//g' /etc/security/limits.conf
# systemctl daemon-reload
# 运行完成以后,需重启服务器,才可以重新部署。
# 二、pc端登录失败
# a)检查协同配置

# 确定部署方式、部署地址(致信内网)、端口配置是否正确,配置完成需重启oa服务
# b)检查system配置

# 确定【PC端访问私有云地址】配置地址为致信服务器内网地址或者公网地址(致信pc端仅内网访问不做配置也可以)
# c)确定人员授权致信是否成功
# 在system-致信管理-人员管理,确定刷新全部是否可以成功。
# 如果刷新失败请确定:
# 1.加密狗与私有云后台的appkey、appsecret是否一致
# 2.确定oa服务器请求致信服务器的8081端口是否开通
# d)使用致信检测工具进行检查(V9.0及以下OA版本)

# 确定致信服务器涉及相关端口是否开通、license授权绑定地址是否正确。
# 致信pc端登录需要客户端能请求到致信服务器8082、8085端口(默认端口,可根据现场情况修改)
# e)在私有云后台(致信服务器ip:8098)查看公网地址是否配置

# 确定该处配置致信服务器地址有客户内网、外网或者域名等地址
# 在登录界面按组合键:ctrl+alt+shift+i 发送研发支持申请单,附带图片

# 三、M3聊天消息无法接受或者发送出去为空
# a)检查协同配置

# 确定部署方式、部署地址(致信内网ip)、端口配置是否正确,配置完成需重启oa服务
# b)检查system配置

# 确定【M3端访问私有云地址】配置地址为致信服务器的内网地址或者公网地址(视M3客户端登录网络情况判断)
# c)确定人员授权致信是否成功
# 在system-致信管理-人员管理,确定刷新全部是否可以成功。
# 如果刷新失败请确定:
# 1.加密狗与私有云后台的appkey、appsecret是否一致
# 2.确定oa服务器请求致信服务器的8081端口是否开通
# d)在私有云后台(致信服务器ip:8098)查看公网地址是否配置

# 确定该处配置致信服务器地址有客户内网、外网或者域名等地址
# e)移动端访问网络要求
# 需要M3移动端所在网络能请求到致信服务器的8082、8043、8070端口(默认),tcp协议常用检测手段telnet
# 四、M3离线推送接收失败
# M3离线推送测试须知:
# 1.确认手机端是否打开了推送通知。
# 2.目前手机推送消息只支持华为/小米/IOS操作系统。
# 3.发送者手机系统不限,但接收者必须是华为/小米/IOS操作系统。
# 4.接收者必须杀死APP进程,然后发送者发送一般聊天信息。
# 5.测试时候不能多端登陆,PC端以及网页端需要退出。
# 6.客户是否能收到一般的聊天消息?
# 排查思路:
# a)私有云管理后台是否有做配置(登录致信服务器ip:8098)

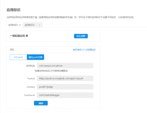
# b)苹果手机收不到推送请检查推送方式是否证书是否过期

# c)致信服务器8070端口是否开通
# 示例:telnet IP 8070
# d)致信服务器出访第三方推送地址是否开通
# 示例:curl -X POST https://api.xmpush.xiaomi.com/v2/message/regid
# 正常返回:

# 致信服务器需要开通以下出访策略:
# 融云PUSH代理(仅苹果)443端口出访:https://push.cn.ronghub.com/api/v1/push
# 苹果PUSH:
# https://api.development.push.apple.com:443
# https://api.push.apple.com:443
# 2)小米PUSH:确保以下域名的 443 端口能够出访
# https://api.xmpush.xiaomi.com
# 3)华为PUSH:确保以下域名的 443 端口能够出访
# https://api.push.hicloud.com
# https://api.vmall.com
# https://login.vmall.com
# https://login.cloud.huawei.com
# https://push-api.cloud.huawei.com
# https://oauth-login.cloud.huawei.com
# 以上验证完成,提供以下信息发送研发支持申请单
# 发送者userid、接收者userid、发送时间、发送内容
# 注:userid获取方式
# 方法1. 在oa的system致信管理、人员管理
# 方法2. 连接OA数据库中,进入org_member表
# 命令:select * from org_member where name= '人员名称'
# 五、内网加外网登录相关配置
# 注:客户端在外网登录,需要把致信服务器的8082、8043、8085、8070端口映射到外网地址上面去
# a)需确定license授权信息是否有加上外网导航地址
# 可登录致信私有云后台首页查看。谷歌浏览器输入:致信IP地址:8098(账户admin,默认密码123456)

# 没有外网地址,请联系商务增加授权地址(测试授权除外)
# b)将外网地址添加到cmp地址中
# 优先级根据前面的顺序添加,端口默认第一条照抄。参考下面截图

# Android PUSH同上

# c)oa的system人员管理更新全部
# 如果刷新失败请确定:
# 1.加密狗与私有云后台的appkey、appsecret是否一致
# 2.确定oa服务器请求致信服务器的8081端口是否开通
# oa的system配置致信服务器外网地址
# PC需要在外网登录就配置pc端访问私有云地址
# M3移动端需要外网登录聊天就配置m3端访问私有云地址

# 注:如果客户PC端内网、外网都需要登录且使用不同的ip地址进行访问,确保以上操作完成后,在“pc端访问私有云地址”填写两个ip地址,使用英文逗号隔开,仅oa版本8.0以上才可以。(客户有域名的话建议内外网都使用客户域名进行访问)
# 六、授权讲解
# a)oa加密狗授权

# b)致信授权

# 七、更新致信服务授权变更
# License:控制导航域名、或导航地址(需提供服务部署地址IP或域名)。
# 识别码:控制最大注册用户数、试用时长(默认3个月,正式购买不涉及试用时长)。
# Appkey及appsecret:认证信息,需加密狗与致信底层服务使用一致
# 客户测试环境转生产环境,需要保留聊天历史记录,实施人员需注意商务提供的appkey是否与之前保持一致,确定授权无问题,依次更新licnese、更新识别码
# a)License更新(最新的致信底层服务版本可以在私有云后台首页直接更新license,更新完成后,重启服务即可)
# 操作人员须知致信私有云后台地址(谷歌浏览器打开致信服务器IP:8098, 操作人员须知admin账户的密码)
# 1、登录私有云管理后台:谷歌浏览器输入致信服务器IP地址:8098(账户admin密码123456)

# 2、点击图中的刷新按钮 -> 填入新申请的 License

# 3、重启rcx服务命令:supervisorctl restart all

# 4、查看地址是否已经更新

# 注:更新完成后需要在oa的system用户 致信管理->人员管理->更新全部
# b)识别码更新
# 操作人员须知致信后台地址(浏览器打开致信服务器IP:8098端口, 操作人员须知admin账户的密码)
# 1、打开浏览器输入致信服务器IP:8098端口, 点击管理后台

# 2、打开后台应用点击查看应用

# 3、点击设置进入APP,更新后可以查看是否更新【到期时间】

# 4、点击【续期】或者点击APP名称后面的【圆圈】刷新

# 5、输入商务提供的最新APP识别码即可

# 6、最后返回应用列表界面可查看是否更新成功(不需要重启服务)

编撰人:duxf
快速跳转
- 致信常见问题解决方案
- 一、单机环境部署失败
- a)服务器环境基础环境要求
- 登录 ROOT 用户进行安装部署。
- 关闭防火墙。
- 命令:systemctl stop firewalld
- 命令:systemctl disable firewalld
- 关闭 SELINUX
- 命令:
- getenforce 是查看selinux状态命令;
- 如果 SELINUX=enforcing(或 SELINUX=permission )则修改为 SELINUX=disabled
- 通过命令 vi /etc/selinux/config 来修改 SELINUX=disabled,
- 修改后重启操作系统,修改的配置才生效。
- 致信服务器支持的操作系统
- 操作系统类别 详细信息
- Linux CentOS 7.2-7.9_x64 版本
- Red Hat Enterprise Linux 7.2-7.9x64 版本
- Ubuntu18或20(server版)
- 查看版本命令:cat /etc/redhat-release
- b)服务器环境不是纯净环境,进行清理,重新部署
- 命令:
- systemctl stop supervisord
- systemctl stop mysql
- pkill fdfs
- for i in df -h | grep docker| awk '{print $6}' ;do umount $i;done
- rm -rf /usr/lib/systemd/system/mysql.service
- rm -rf /rcloud/*
- rm -rf /opt/*
- rm -rf /etc/my.cnf
- rm -rf /etc/supervisord.conf
- rm -rf /etc/systemd/system/supervisord.service
- sed -i 's/export.*//g' /root/.bashrc
- sed -i 's/.=.//g' /etc/sysctl.conf
- sed -i 's/.*655535//g' /etc/security/limits.conf
- systemctl daemon-reload
- 运行完成以后,需重启服务器,才可以重新部署。
- a)服务器环境基础环境要求
- 二、pc端登录失败
- 三、M3聊天消息无法接受或者发送出去为空
- 四、M3离线推送接收失败
- M3离线推送测试须知:
- 排查思路:
- a)私有云管理后台是否有做配置(登录致信服务器ip:8098)
- b)苹果手机收不到推送请检查推送方式是否证书是否过期
- c)致信服务器8070端口是否开通
- d)致信服务器出访第三方推送地址是否开通
- 示例:curl -X POST https://api.xmpush.xiaomi.com/v2/message/regid
- 正常返回:
- 致信服务器需要开通以下出访策略:
- 融云PUSH代理(仅苹果)443端口出访:https://push.cn.ronghub.com/api/v1/push
- 苹果PUSH:
- https://api.development.push.apple.com:443
- https://api.push.apple.com:443
- 2)小米PUSH:确保以下域名的 443 端口能够出访
- https://api.xmpush.xiaomi.com
- 3)华为PUSH:确保以下域名的 443 端口能够出访
- https://api.push.hicloud.com
- https://api.vmall.com
- https://login.vmall.com
- https://login.cloud.huawei.com
- https://push-api.cloud.huawei.com
- https://oauth-login.cloud.huawei.com
- 以上验证完成,提供以下信息发送研发支持申请单
- 发送者userid、接收者userid、发送时间、发送内容
- 注:userid获取方式
- 方法1. 在oa的system致信管理、人员管理
- 方法2. 连接OA数据库中,进入org_member表
- 命令:select * from org_member where name= '人员名称'
- 五、内网加外网登录相关配置
- 六、授权讲解
- 七、更新致信服务授权变更
- License:控制导航域名、或导航地址(需提供服务部署地址IP或域名)。
- 识别码:控制最大注册用户数、试用时长(默认3个月,正式购买不涉及试用时长)。
- Appkey及appsecret:认证信息,需加密狗与致信底层服务使用一致
- 客户测试环境转生产环境,需要保留聊天历史记录,实施人员需注意商务提供的appkey是否与之前保持一致,确定授权无问题,依次更新licnese、更新识别码
- 一、单机环境部署失败
← 致信客户端国产化构建打包手册 致信常见问题 →